The Tech Talks series directly conveys our approach to an atmosphere of product development through the voices of unique product members from approximately 50 countries and regions worldwide.
In this edition, we interviewed Kazuya Kobayashi, a backend engineer active at PayPay Securities, to learn about the “Price System Renewal Project” he recently worked on, his passion for development, the working environment, and the reality of PayPay Securities.
Kazuya Kobayashi
Backend Engineer, PayPay Securities
Started his career as a mobile application development engineer at a startup. Joined Rakuten in 2018 and was involved in the development of Rakuten Pay. Subsequently, joined PayPay in 2019 as an application engineer, promoting PaaS SDK, mini-app platform construction, PayPay Open API, Amazon/Apple integration, and more. Aiming for further challenges in new areas, he transferred to PayPay Securities in November 2023. Currently, he is pursuing his career as a backend engineer.
Overview of this Project
Hi, I’m Kobayashi, a tech lead in the Security Backend Team.
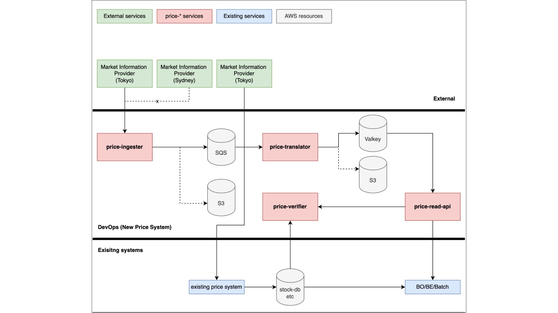
In this article, I will introduce the project to renew the existing price system of PayPay Securities.
The price system receives market prices from information distribution vendors, calculates the dealing price, and then publishes them to other systems of PayPay Securities. At PayPay Securities, we use the market prices distributed through information distribution vendors to calculate the presented prices when users actually buy and sell stocks, etc. I was in charge of implementing and designing the new price system as the main engineer this time.

Technical Challenges Faced by the Current Price System
The previous price system was designed with the support of a small number of stocks in mind, and there were limitations in responding to the future business expansion of PayPay Securities.
Specifically, there were the following technical challenges:
- Price information written to the RDBMS every second became a performance bottleneck, and there was a possibility that the display of presented prices would affect the entire PayPay Securities system.
- The service was running on self-managed Cassandra and EC2 with fixed IPs, which posed challenges in redundancy and maintainability.

The goal of this project was to resolve these technical challenges and improve the Business Continuity Plan (BCP) aspect so that we could cope with an increase in information distribution vendors in the future.
Specific Development and Execution Steps
To solve the problems, we chose to rebuild from scratch instead of modifying the existing price system. In the initial stage, we implemented the technical foundation of the new price system in advance. After that, engineers from the Dealing/Price Team joined the project and performed implementations using their expertise.
During the development phase, the following points were important:
- Coordination with complex business logic: The price system incorporated more complex business logic than expected, and we deepened our understanding by frequently discussing with securities domain experts while proceeding with the implementation.
- Responding to technical challenges: We had to process a large number of events in real time, and the technical difficulty was high, so we shared issues with the Tech Architect every week and proceeded with development while considering solutions.
- Diverse roles: I was in close communication with both securities domain and technical experts, while also being in charge of implementation and playing a role in promoting the project.
- Importance of communication: The project did not always proceed smoothly, and we faced many difficulties, but we moved forward by actively communicating with stakeholders each time and resolving unclear points one by one. It was difficult for the project members to understand the complex existing system, but we were able to overcome it with the cooperation of various members.
Through this process, I promoted the project while not only solving technical challenges but also acquiring domain knowledge and optimizing communication styles.

Technical Challenges
In this project, there were three major challenges. The first was the processing of a large amount of data. The amount of market price data distributed by information distribution vendors is very large, and it was difficult to maintain and process it while keeping costs down. In fact, we receive field values of dozens of items each, and prices etc. are obtained through complex calculations from them. Specifically, we compress and store the price data and hold the price information in KVS, but we are making efforts such as periodically evacuating it to other storage.
The second is real-time performance. Price information is not something that can be batch processed later, and it is necessary to complete the processing in real time and continue to update the presented price to the user.
To achieve this, we have made various efforts to achieve real-time performance, such as moving part of the complex business logic to the read time instead of the write time and thinning out the data.
Also, if this real-time performance is impaired, a discrepancy will occur between the market price and the price presented by PayPay Securities, and there was a need to reliably ensure it because it could be used for attacks or fraud using the price difference.
The other is complex business logic. We calculate the price presented to customers based on the market price, but this calculation logic is complex based on various financial engineering theories. Also, since it is a relatively old system, there were issues such as code readability and lack of documentation, and it took time to understand. We are considering abolishing the current price system in the future, and considering the importance of the price system, it was highly difficult to correctly migrate this complex business logic to the new system.

Project Results
In April 2025, we succeeded in deploying and operating the newly developed price system in the production environment. It can be said that we have solved the problems faced by the current price system and established a foundation essential for the business growth of PayPay Securities.
- Scalability: We have eliminated the performance bottleneck caused by the concentration of writing to the conventional RDBMS and built a foundation that can flexibly respond to the increase in transaction volume and the expansion of handling stocks.
- Availability and maintainability: Adopting fully managed services has increased redundancy, and improved maintainability.
- Traceability: We were able to improve the method of storing past stock price data and other related data.
- Business continuity: We designed it to be able to cope with the future increase of information distribution vendors and improved the BCP aspect.
Currently, we are building a system to compare and verify the prices generated by the new price system and the current price system and are carefully conducting operation verification. This verification system plays an important role in ensuring a safe transition to the new system. In parallel, we are also developing functions to switch whether each system that refers to the price system uses the old or new price.
As soon as this verification phase is completed, we plan to gradually transition to the new price system. As an engineer, through this project, I was able to reaffirm the importance of price information in the securities business and the key points of the system technology that supports it.
Future Prospects
We have operated the renewed price system in the production environment and taken an important step toward further growth. In the future, we will proceed with the gradual migration and deployment of the system based on this new system.
Through this project, I was able to realize my technical growth as a backend engineer, and of course, I was also able to deeply understand the unique appeal of the securities industry. Among PayPay 5 senses, I value “Be Sincere To be Professional,” and I always try to think and execute with the aim of essential solutions, not temporary measures. I want to use this valuable experience to contribute even more to improving the service of PayPay Securities.

Message to Readers
At PayPay Securities, there are many opportunities to be actively involved in challenging projects. Because we are still in the growth phase, you can use your technical skills to build from the core of the service, an experience that is hard to come by elsewhere. While there are many difficult challenges, the sense of accomplishment when overcoming them is exceptional, and it is an environment where you can realize your reliable growth as an engineer.
PayPay Securities will be the perfect stage for those who want to challenge new technical fields and greatly grow services with their own power. Let’s work together!
Current job openings
*Job openings and employee affiliations are current as of the time of the interview.

